Check list Sicurezza Rettificatrici
Check list Sicurezza Rettificatrici
Esempio completo modalità di gestione di una VR Check list in file CEM importabile in CEM4:
- Progetto macchina
- Testo requisiti
- Report
- Screenshot CEM4
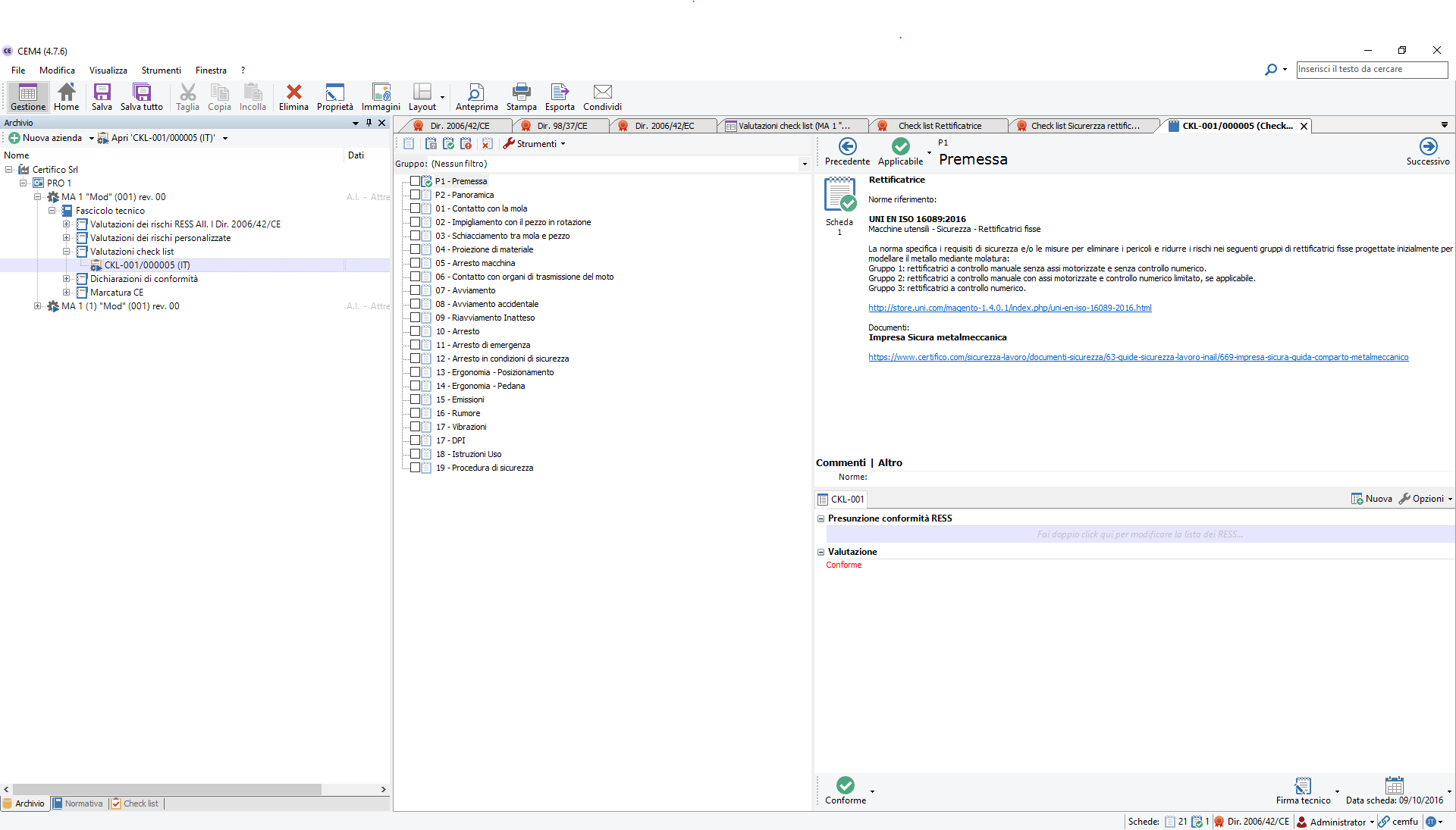
Check list per la verifica di Sicurezza di macchina rettificatrice tipo in accordo con il D. Lgs. 81/08 All. V e VI, Direttiva 2006/42/CE All. I e norma verticale EN ISO 16089:2016.
Norma di riferimento
EN ISO 16089:2016
Macchine utensili - Sicurezza - Rettificatrici fisse
La nuova Norma di riferimento, di tipo B, alla data notizia non ancora armonizzata Direttiva macchine 2006/42/CE (Vedi elenco norme), sostituisce EN 13218:2008.
La norma specifica i requisiti di sicurezza e/o le misure per eliminare i pericoli e ridurre i rischi nei seguenti gruppi di rettificatrici fisse progettate inizialmente per modellare il metallo mediante molatura:
Gruppo 1: rettificatrici a controllo manuale senza assi motorizzate e senza controllo numerico.
Gruppo 2: rettificatrici a controllo manuale con assi motorizzate e controllo numerico limitato, se applicabile.
Gruppo 3: rettificatrici a controllo numerico.
Documenti
Procedura Compilazione VR Check list
Per procedere ad una Valutazione Check list, importato il file CEM allegato in CEM4 (da "File/Importa da file di scambio/Check list"), ed eventualmente corretta e integrata la CKL, per procedere alla Compilazione della VR, costruire Azienda/Progetto/Macchina, selezionare " Valutazione personalizzata":
e procedere al Check della VR con possibilità di inserire immagini e commenti nel Report da produrre (Vedi allegati).
Allegato anche il Progetto completo della macchina file CEM importabile in CEM4, (da "File/Importa da file di scambio/Machine").
Attenzione, la Check è in versione beta 1, è utilizzabile per macchine rettificatrici non CE, (nel Report sono valutati, RESS conformi della Direttiva macchine ma non necessari, è comunque possibile ometterli).
Certifico Srl - IT 2017
- Pubblicato: 30 Settembre 2023
- Visite: 9085












